
If you’re a fan of hazelnuts in their whole form, as ingredients in chocolates and baked goods, or in deliciously creamy Nutella (“contains 13% hazelnuts!”), you’re not alone. Hazelnuts rank as the third most consumed tree nut worldwide, and their popularity is on the rise. Scientists are beginning to unravel the biological secrets of these resilient trees. New simulation models can lead to enhanced production methods that could significantly improve your favorite treats.
While a lot of research has been done on hazelnut quality, health benefits, and uses of by-products, there is a lot we don’t know about the hazelnut tree itself. A few studies have looked at the effects of high density planting, pruning to boost yield, reduce pest and disease problems, and facilitate mechanical harvesting. However, the long-term impacts of management systems and climate change on different cultivars across various regions are still unclear.
Modelling is a powerful tool for studying and understanding plant growth and other processes. This is especially true for long-lived plants like hazelnuts, which can remain productive for up to 50 years. This longevity makes it challenging to conduct relevant experiments necessary for each unique situation.
Francesca Grisafi, postdoc at Università Cattolica del Sacro Cuore and colleagues created a model to capture the dynamics of hazelnut tree architecture over time. This research is the first step in better understanding hazelnut growth and development.
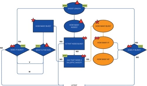
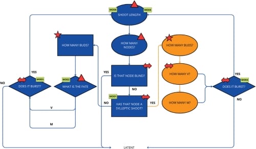
Over two years, measurements were diligently taken on 104 shoots, including diameter, length and number of nodes for each shoot, and the number and types of buds at each node. A node is a specific point on a plant stem where buds originate. Buds can develop into new leafy shoots, flowers, or a mix of both. The second year of data allowed them to identify the best predictors for each successive step in the developmental process (see logical diagram). For instance, the length of new shoots depended on the type of buds they originated from. Longer shoots grew from vegetative buds compared to shoots growing from buds that produced both vegetative stems and flowers.

This information was used to create the first model of hazelnut architectural development. The resulting model successfully simulated growth patterns that closely resembled those observed in the field.

Representing just the first step in modeling hazelnut growth and branching, this research highlights the need for additional field experiments. Additional field experiments to collect and estimate the architectural behavior over multiple successive years or on trees of different ages, to have a better view of how architectural traits change over time, and how these traits affect yield.
READ THE ARTICLE:
Francesca Grisafi, Sergio Tombesi, Daniela Farinelli, Evelyne Costes, Jean-Baptiste Durand, Frédéric Boudon, Modelling the architecture of hazelnut (Corylus avellana) Tonda di Giffoni over two successive years, in silico Plants, Volume 6, Issue 1, 2024, diae004, https://doi.org/10.1093/insilicoplants/diae004
